最新公告
  • 开通终身SVIP,享全站不限量下载次数-云资源-集成各类网络资源-正在更新中-预计更新到5W+文章开通SVIP
  • 文章介绍
  • 评价建议
  • V4.51、增加房产模块合伙人分销支持

    V4.41、增加同城活动模块合伙人分成支持;

    V4.31、调整合伙人海报二维码为***带参数二维码;

    V4.21、增加抢购合伙人推广方式选择;2、增加商城合伙人推广方式选择;

    V4.11、增加后台修改合伙人上下级关系(合伙人编辑里面修改);2、增加下级合伙人推广方式:单独链接推广+粉丝推广(单独链接优先);3、增加好店升级续费合伙人佣金开关;4、增加老用户成为合伙人粉丝开关;5、底部菜单调整;

    V4.01、增加“邀请加入合伙人费用”合伙人分成开关;2、增加同城招聘合伙人分成支持;3、增加预收益显示天数设置(后台总设置里面设置);

    V3.81、配合抢购V9.5和超级卡V5.6升级;

    V3.71、增加加入合伙人是否需要审核开关,可以单独设置免费或付费加入合伙人是否需要审核;2、合伙人海报增加带参数二维码支持(长按海报识别二维码关注公众账号弹出合伙人推广地址,合伙人推广的同时也给平台吸粉);3、合伙人海报右上角增加合伙人头像显示(如果海报格式不符合要求的,请升级后重新设计海报);4、删除合伙人总的设置里面管理员ID设置,统一调用分类总设置管理员ID;

    V3.61、增加IOS小程序支付开关(默认关闭)

    V3.51、增加合伙人邀请码方式入驻电话本(114)支持

    V3.41、增加商城模块支持

    V3.31、增加预计收益支持(合伙人推广商品有人下单后,先给合伙人推送预计收益通知,待商品核销后进入正式结算流程);

    V3.21、增加主题颜色支持

    V3.11、增加一卡通合伙人分成支持

    V3.01、增加114模块支持2、增加二级合伙人扣费方式切换(方式一:从平台或子站点扣取二级合伙人推荐佣金;方式二:从下级合伙人佣金里面扣取二级合伙人推荐佣金)(默认方式一)

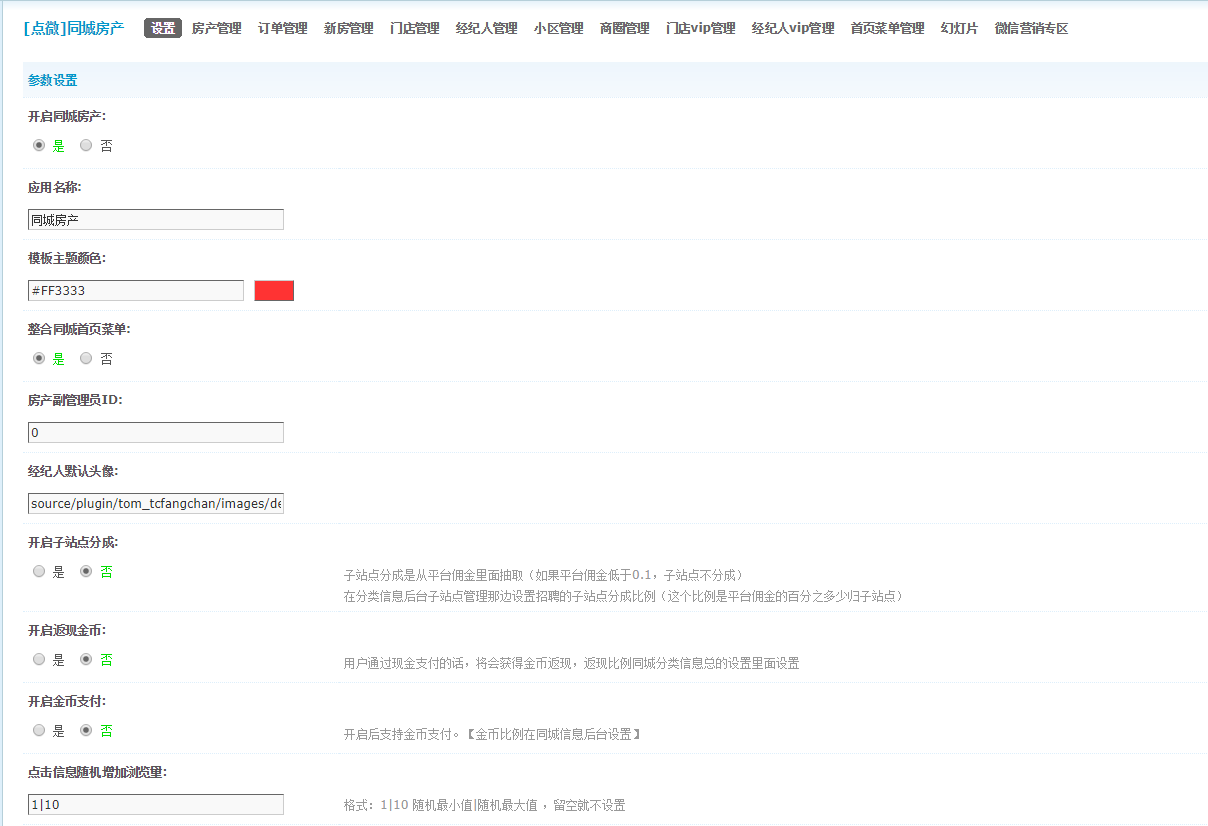
    [点微]同城房产4.5-[点微]同城房产4.5-[点微]同城房产4.5-


    千里客云资源 » [点微]同城房产4.5

    常见问题FAQ

    免费下载或者VIP会员专享资源能否直接商用?
    本站所有资源版权均属于原作者所有,这里所提供资源均只能用于参考学习用,请勿直接商用。若由于商用引起版权纠纷,一切责任均由使用者承担。更多说明请参考 VIP介绍。
    提示下载完但解压或打开不了?
    最常见的情况是下载不完整: 可对比下载完压缩包的与网盘上的容量,若小于网盘提示的容量则是这个原因。这是浏览器下载的bug,建议用百度网盘软件或迅雷下载。若排除这种情况,可在对应资源底部留言,或 联络我们.。
    找不到素材资源介绍文章里的示例图片?
    对于PPT,KEY,Mockups,APP,网页模版等类型的素材,文章内用于介绍的图片通常并不包含在对应可供下载素材包内。这些相关商业图片需另外购买,且本站不负责(也没有办法)找到出处。 同样地一些字体文件也是这种情况,但部分素材会在素材包内有一份字体下载链接清单。
    • 50037资源总数(个)
    • 011本周发布(个)
    • 03 今日发布(个)
    • 2219稳定运行(天)

    提供最优质的资源集合

    立即查看 了解详情